Businss Case for Software Management Software
Poor software management can result in unintended piracy which is against the law. It may result in costly penalties and can damage an organization’s reputation. In addition, software can easily represent over 20% of the total IT budget and managing it correctly, can add to the bottom line. It is for these reasons that organizations look at implementing sound software management processes to ensure compliancy.
The Management Challenge: Non-Standard Desktop Software
Most organizations have broad licensing coverage for Standard Desktop Software such as Microsoft Word but almost all have limited licenses for more specialized software products such as Visio or Microsoft Project. As the Standard Software licenses are based on employee or desktop counts, they can easily be managed to well defined numbers. The problem arises when organizations need to manage the Non-Standard Desktop software where limited licenses are available and it is often unclear where the licenses are deployed or even if it is still required.
The Benefits
Cost control is one of the major benefits of implementing a sound Software Asset Management system. The ability to control and optimize its use makes good financial sense. Having visibility without the need of conducting time consuming software inventory audits also gives IT Managers great insight into potential cost saving opportunities. This visibility can aid with budgeting and having planned procurement cycles allowing organizations to take advantage of volume discounts offered by vendors.
The SharePoint based Solution
The solution focuses on the Software Request Process and provides users with the necessary tracking and reporting tools to manage requisitions effectively. The solution is fully configurable, completely open, extendable and reusable too. Key Features include:
- Electronic storage of Software Requests.
- Automatically assign tasks based on department and business criteria.
- Intelligent escalations based on rules, working hours and time zones.
- Searchable views containing all requests and statuses.
- Searchable views containing all requests and statuses.
- Audit reports on the decisions made and outcomes.
- Automated approvals and email notifications to stakeholders of the process.
Involve Business Users from Day One
The solution already provides the administration and infrastructure aspects such as security models, auditing, reports and task administration. It therefore allows organizations to start working on the business problem immediately and invite business users to participate in workshops where process and form templates can be changed. This is done by dragging and dropping business activities and changing business rules to meet their needs.
System administration can also be delegated to the business users allowing them to add and modify security permissions, set Out of Office and nominate substitutes, reassign work or move it to another step in the process.

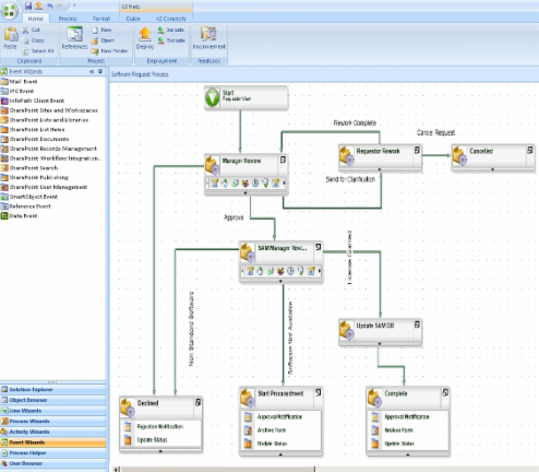
The graphical process designer allows full customization to match requirements.
Familiar Microsoft Office User Interface
Our solution leverages technology most organizations already own, such technology includes Microsoft Office SharePoint Server (MOSS) which provides the familiar Microsoft Office look and feel thereby greatly reducing or even eliminating any end user training required. SharePoint is used to provide a single and consistent access point allowing users to access all aspects of the solution.

Reporting and Tracking Features
Our Software Asset Management Solution has real time reporting capabilities which can pinpoint the status of any request. It is also possible to produce customized lists containing process information allowing users to apply filters or export into Excel for further manipulation or reporting. Some of the standard reports include:
- Single view of all requests with filter functionality
- Process Statistics (with bottleneck Identification)
- Process Instances Report
- User Performance
- Approval audit trails
- Graphical reports for all Software Request Processes

The View Flow report above shows the path followed and the Active Step is shown in blue.
For pricing and deliverables, please click here